Лабораторная работа №3 "Изучение сетевых протоколов"
Цель работы
Реализация программного обеспечения на языке программирования Python для взаимодействия с сетевыми протоколами
Задание
Необходимо написать скрипт на языке программирования Python для решения задач приведенных ниже.
Условия:
- использовать функции/ООП
 - комментарии
 
Задачи:
- ознакомиться с описанием REST API сервиса “Data provider” используя документацию Swagger
    
- для перехода к документации узнать ip-адрес-сервера у преподавателя
 - перейти по адресу в браузере http://ip-адрес-сервера/swagger/
 
 - по REST API с сервисом “Data provider” провести авторизацию и получить токен доступа
 - по REST API с сервисом “Data provider” при помощи токена получать данные с группы API “Данные” и отправлять их на сервер MQTT
    
- пример структуры сообщения представлен ниже, необходимо определить состояние (если не H, HH, L, LL то отправлять N)
 - выполнять в цикле раз в 10 секунд
 - адрес для подключения к mqtt ip-адрес-сервера:1883
 
 - также необходимо параллельно подписаться на топик RESULT/
 - при успешном выполнении задания в топик будет автоматически отправлено с подтверждением об усешности выполненной работы
 
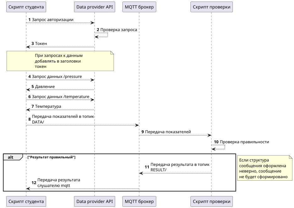
Схема взаимодействия

Структура сообщения json для mqtt:
{
    "student": "Иванов Иван Иванович",
    "university_number": 182551,
    "group": "БАГ-40",
    "parameters": [
        {"name":"temperature", "value": 100, "state": "H"},
        {"name":"pressure", "value": 100, "state": "H"}
    ]
}
Определение состояния state:
| Параметр | LL | L | N | H | HH | 
|---|---|---|---|---|---|
| Давление, p | p<110 | 110<=p<130 | 130<=p<=170 | 170<p<=190 | p>190 | 
| Температура, t | t<10 | 10<=t<30 | 30<=t<=70 | 70<t<=90 | t>90 | 
Результаты работы продемонстрировать преподавателю
Отчет
В отчете представить скриншоты и описание действий по пунктам, представленным в задании. Отчет по ГОСТу